Dwelling Stock Estimates, England: 31 March 2024 - Technical Notes
Published 22 May 2025
Applies to England
1. National Statistics Status
National Statistics[footnote 1] [footnote 2] status means that our statistics meet the highest standards of trustworthiness, quality and public value as set out in the Code of Practice for Statistics. It is the Ministry of Housing, Communities and Local Government’s statisticians’ responsibility to maintain compliance with these standards.
The designation of these statistics as National Statistics was first confirmed in December 2011 following an assessment by the UK Statistics Authority. These statistics last underwent a compliance check against the Code of Practice for Statistics in June 2018.
The Office for Statistics Regulation confirmed the continued designation of these as National Statistics on 9 February 2019.
The Office for Statistics Regulation commended the following improvements:
- 
    Improvements to the coherence of your statistics by publishing guidance within each publication about how the range of housing statistics relate to each other, supported by an accessible one page guide. 
- 
    Improved supporting information about the strengths and limitations of the data sources used to produce each statistic and publishing your assessment of the existing quality assurances of these sources, taking into account the Authority’s Quality Assurance for Administrative Data Regulatory standard. 
- 
    Continued collaborative working with statisticians in the Office for National Statistics and across the devolved administrations as part of the Cross-Government Housing Statistics Working Group to deliver a range of wider improvements to housing and planning statistics. 
2. Data Collection
No data is collected directly for this statistical release. Instead, it draws on information from a range of data sources to compile a coherent set of statistics on the total number of dwellings and the tenure profile of the stock. The statistical sources used are listed below:
- 
    [Census 2011 (Office for National 
Statistics)](https://www.ons.gov.uk/census/2011census)
- [Census 2021 (Office for National
Statistics)](https://www.ons.gov.uk/census)
- 
    Housing Supply: Net Additional Dwellings (Ministry of Housing, Communities and Local Government) 
- 
    Local Authority Housing Statistics (Ministry of Housing, Communities and Local Government) 
- 
    English Housing Survey (Ministry of Housing, Communities and Local Government) 
3. Data Quality
3.1 Things to note on this release
There are several alternative sources of data on the total dwelling stock in England, including the census and the council tax system. Each has its own advantages and disadvantages. The methodology has been reviewed by Office for National Statistics in 2009, July 2017, December 2017, and January 2019. These reviews concluded that the existing method for producing estimates for England and the regions remains the most suitable method.
In July 2017, the Office for National Statistics published a quality assurance of administrative data used in consumer price inflation statistics. This is relevant as the Office for National Statistics use the dwelling stock estimates in the production of the Consumer Price Index which includes Owner Occupiers’ Housing costs (OOH). As part of this work, the Department provided an assessment of the data sources used for the ‘Dwelling Stock Estimates’. The Office for National Statistics reviewed this with the key finding being that they have “assessed the checks and processes as being fit for the purpose for which they are used in the production of CPI-H”.
In December 2017, the Office for National Statistics completed a new review of the method and data sources used for producing estimates of the dwelling stock and again concluded that the current method is the most appropriate. Using additional data sources, they published a research output which can further assist users by providing subnational dwelling stock by tenure estimates. One of the key findings of the 2017 Office for National Statistics review was that the existing methods for producing ‘total stock’, ‘private sector stock’, ‘local authority stock’, ‘housing association stock’ and ‘other public sector stock’ for the published England tables remains the most suitable method as these are calculated from data provided by local authority and housing associations. The Office for National Statistics explored whether it is possible to use data on tenure for subnational areas from the Annual Population Survey (APS) and regional vacancy data from the English Housing Survey (EHS) to split the private sector stock into owner-occupied and privately rented dwellings and provided estimates and confidence intervals to indicate the degree of uncertainty around the estimates. The results showed local authority estimates of privately rented dwellings tended to have wider confidence intervals and a wider distribution than estimates of owner-occupied dwellings.
In January 2019, the Office for National Statistics published a research output which provided research into new methods and data sources used to produce annual subnational estimates of the dwelling stock by tenure in England. This was an update to the previous research output, following the same method but with two years’ extra data.
In November 2019, the Office for National Statistics published a research output which provided research into new methods and data sources used to produce annual subnational estimates of the dwelling stock by tenure in England. This was an update to the previous research output, following the same method but with a year’s extra data.
In January 2022, the Office for National Statistics published a research output which provides the latest information about research into new methods and data sources used to produce annual subnational estimates of the dwelling stock by tenure in England. This was an update to the previous research output, following the same method but with two years’ extra data.
In February 2023, the Office for National Statistics published a research output which provides the latest information about research into new methods and data sources used to produce annual subnational estimates of the dwelling stock by tenure in England. This was an update to the previous research output, following the same method but with a years’ extra data. The Ministry of Housing, Communities and Local Government continues to work with the Office for National Statistics to explore improvements to the statistics using alternative data sources. We have met with the Land Registry to evaluate the potential for using their database. This is, however, a record of land and ownership, and therefore not all dwellings will be identifiable, so the data is not the most suitable for dwelling stock estimates.
The source of the baseline dwelling counts for these estimates, the 2001 census, the 2011 census and the 2021 census, are some of the most reliable National Statistics produced in the UK. The dwelling stock estimates are scheduled to be recalibrated following the 2031 Census and the dwelling stock estimates methodology will be reviewed again alongside rebasing to the Census. The Census results are subject to intensive validation processes. However, it cannot be perfect, and it is estimated that the dwelling count from the 2001 census contains an undercount for England of approximately 60,000 dwellings. There is a wide margin of error around this estimate of the undercount, and the ONS does not recommend that it should be used as a basis on which to revise the census count. For this reason, and to maintain consistency with published census figures, the dwelling stock estimates in this series will continue to use the existing 2001 census, 2011 census and 2021 census count as a baseline.
Information on the strengths and weaknesses of the Housing supply: net additional dwellings data used in the production of these dwelling stock estimates can be found in the most recent release of those statistics.
Further information on the strengths and weaknesses of the other data sources used to provide the tenure profile can be found in the separate statistical releases for each source.
A summary of the current sources used in Dwelling Stock Estimates are detailed in Table 1 below.
Table 1 Dwelling Stock Estimates quality of sources
| Source/Type | Use | Strengths | Weaknesses | Why ‘Fit for Purpose’/Risk | 
| Population Censuses 2001,2011 and 2021: Dwelling counts Census with address list built from administrative data | Baseline for total stock by local authority | Consistent, comprehensive coverage from national to sub local authority level. 10 year estimates fit well with stock projected by annual net additions. | Infrequent and known undercount in 2001 census. | ONS approved adjustment for 2001 error. Sense checked with other sources (e.g. VOA council tax) and found consistent. VOA/Council tax has some inconsistencies due to communal dwellings and classification of holiday lets which move between the council tax and business rate. Minimal error risk, high impact rick if incorrect, but this would only be revealed in comparisons with other sources. | 
| MHCLG Housing supply: net additional dwellings Annual statistical return from local authorities and Greater London Authority. High response rate (99% in 2024). Imputation for missing returns | Increment annually local authority total stock estimates by net gains and losses to stock | Allows revisions to the previous year’s data. Local authority provided data on stock gains and losses reconciled locally from several sources. Digital return completed by local authorities and London Boroughs validated by MHCLG and Greater London Authority. To ensure consistency, the guidance notes are updated annually, the online form has interactive validation that alerts users to invalid and implausible values and validation check after data receipt. | Annual | National Statistics for ‘Net Additions’ - public scrutiny as main measure of housing supply. Comprehensive quality assurance and sense checks by Local Authority and MHCLG (e.g. Council Tax, Energy Performance Certificates). Low error risk, medium impact risk. | 
| Local Authority Housing Statistics Annual statistical return from local authorities. High response rate (99% in 2024) | Local authority owned dwellings for rent | Digital return completed by local authorities validated by MHCLG. To ensure consistency, the guidance notes are updated annually, the online form has interactive validation that alerts users to invalid and implausible values and validation check after data receipt. | None | National Statistics and best measure of local authority stock. Comprehensive quality assurance and sense checks. Low error risk, low impact risk. | 
| Regulator of Social Housing Returns Statistical return from Private Registered Providers (PRP) | Local authority estimates of PRP stock | Digital return completed by PRP validated by MHCLG. To ensure consistency, see latest release data quality and methodology | Complete response from larger PRPs (1,000+ dwellings), 94% from smaller PRPs corrected by weighting | National Statistics. Comprehensive quality assurance by the Regulator of Social Housing. Weighting for non-response as advised by ONS and MHCLG. Low error risk, medium impact risk. | 
| Labour Force Survey Sample survey | Provide regional split of private dwellings into owner-occupied | Established survey quality assured extensively by the ONS LFS team, the UK data archive team before uploading to the UK data archive from which MHCLG obtain the files from and then MHCLG | LFS covers occupied dwellings only. Year on year estimates of the private rented can be variable, but are smoothed for the dwelling stock. | Large sample survey of 40,000 households per year. Standard errors not produced for private rented/owner-occupied split. Low error risk, medium impact risk. | 
| English Housing Survey Sample survey | Provide vacancy estimate for PRS | Established and well regarded survey running continuously for 50 years. Standard errors documented in the annual technical report. | None | Large sample size of over 13,000 per year. Comprehensive quality assurance and best source of vacancy in the private rented sector. Low error risk, medium impact risk. | 
| ONS Geography Standard Area Measurements District level land area measurements | Used for dwelling density calculation | Produced in conjunction with UK government statistical organisations and independent mapping agencies including Ordnance Survey. Established and consisted ONS data. | Not available for 2006 and 2008 | Comprehensive quality assurance by ONS Geography and Ordnance Survey, Eurostat recommended approach and best source of statistical geography data. Low error risk, low impact risk. | 
3.2 Assessment of data quality
In 2015, the UK Statistics Authority (UKSA) published a regulatory standard for the quality assurance of administrative data. To assess the quality of the data provided for this release, the department has followed that standard.
The standard is supported with an Administrative Data Quality Assurance Toolkit which provides useful guidance on the practices that can be adopted to assure the quality of the data they utilise.
This statistical release is produced by MHCLG based on data provided by Local Authorities, Greater London Authority, Regulator of Social Housing returns from Private Registered Providers (PRP), the Office for National Statistics Census, the Labour Force Survey and the MHCLG English Housing Survey. An assessment of the level of risk based on the Quality Assurance Toolkit is as follows in Table 2:
Table 2 Quality Assurance of Administrative Data risk matrix
| Risk/Profile Matrix Statistical Series | Administrative Source | Data Quality Concern | Public Interest | Matrix Classification | 
| Dwelling Stock Estimates | Office for National Statistics Census, Local Authorities, Greater London Authority, Regulator of Social Housing returns from Private Registered Providers (PRP), Standard Area Measurements, Labour Force Survey and the MHCLG English Housing Survey. | Low | Medium | Medium Risk [A1/A2] | 
The data quality concern is considered as low, given that the estimates are checked extensively by MHCLG statisticians before being published, further to the source data having been previously checked by statisticians in MHCLG, ONS and the Regulator for Social Housing.
The publication of this release can be considered as medium profile, as there is medium mainstream media interest, with moderate economic and/or political sensitivity. These statistics show the latest timely information on trends in dwellings by tenure; however, they are not as high profile as the administrative source components such as the net additional dwellings measure of supply.
Overall, this release has been assessed as A1/A2: Medium Risk. This is mainly driven by the medium profile nature of the figures.
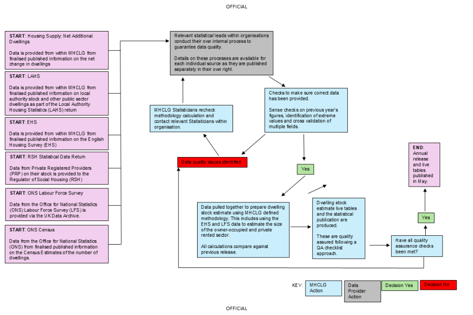
A full outline of the statistical production process and quality assurance carried out is provided in the flow chart in Figure 1 below. Further details are also provided against each of the four areas outlined in the Quality Assurance of Administrative Data (QAAD) Toolkit.
Figure 1 Quality Assurance flow diagram

- 
      START: Data is provided from within MHCLG from finalised published information on the net change in dwellings. Data is provided from within MHCLG from finalised published information on local authority stock and other public sector dwellings as part of the Local Authority Housing Statistics (LAHS) return. Data from Private Registered Providers (PRP) on their stock is provided to the Regulator of Social Housing (RSH) 
- 
      Relevant statistical leads within organisation conduct their own internal processes to guarantee data quality. Detail on these processes are available for each individual source as they are published separately in their own right. 
- 
      Checks to make sure correct data has been provided. Sense checks on previous years figures, identification of extreme values and cross validation of multiple fields. If figures are not ok, MHCLG contacts Statisticians in relevant organisations to check. 
- 
      Data provided from the Office for National Statistics Labour Force Survey (LFS) via UK Data Archive and data provided from MHCLG English Housing Survey (EHS) is pulled together to prepare dwelling stock estimate using MHCLGs defined methodology. This includes using the EHS and LFS data to estimate the size of owner-occupied and private rented sector. All calculations compared against previous release. 
- 
      Dwelling stock estimates live tables and the statistical publication are produced. They are quality assured following a quality assurance checklist approach. 
- 
      END: Release and live Tables are published. 
Operational context and administrative data collection
Data to produce this statistical return is collected through several other existing official and national statistics products. Full details of how data is extracted and used from these products is provided in the ‘Methodology’ section of this release. Detailed information on the operational context and collection methods will be included in the technical documentation for each of these products.
Communication with data supply partners
The department maintains regular communication with the data suppliers for the dwelling stock estimates. Both the Local Authority Housing Statistics and the Net Additional Dwellings statistics are produced in house within the same production team and we have regular catch ups with other data providers such as The Regulator of Social Housing and the Office for National Statistics. There is a clear production timetable for the dwelling stock estimates, and we ensure that there are agreements in place for MHCLG to be able to receive the required data when needed.
Quality assurance principles, standards and checks by data suppliers
Each of the underlying data sources for the dwelling stock estimates have extensive quality assurance processes in place and MHCLG has confidence in the quality of the data provided. Each of the statistical releases that provides data to the dwelling stock estimates has further details of the quality assurance processes published within their outputs.
Producers’ quality assurance investigation and documentation
Whilst data comes from published statistical products which will have gone through extensive quality assurance, MHCLG will further quality assure the figure provided to make sure that changes calculated following the dwelling stock methodology are plausible.
There are further final quality checks performed when producing the published end products such as the live tables and the statistical bulletin. These checks use a clear checklist approach to ensure published figures are consistent across the release and live tables, with each check being systematically signed off when it has been completed.
3.3 Imputation
There is no imputation in any of the dwelling stock estimates themselves, but there may be cases of imputation in the underlying data sources where data has not been provided. Details of the imputation policy will be provided in the underlying data sources assessment of data quality.
4. Methodology
4.1 Local authority stock
Prior to 2012, the data on local authority and other public sector housing stock were taken from the MHCLG Housing Strategy Statistical Appendix (HSSA). Since 2021, the data are taken from the MHCLG Local Authority Housing Statistics (LAHS) return, which is completed and returned every year by local authorities. These data are used directly in the dwelling stock tenure split.
4.2 Private Registered Provider stock
Prior to 2012, information on Private Registered Providers (PRP) stock came from the Tenant Services Authority (TSA) Regulatory and Statistical Return (RSR). From April 2012, the information on PRP stock has been published in the annual Statistical Data Return (SDR) collected by the Regulator of Social Housing (RSH) (formerly a statutory regulatory committee within the Homes and Communities Agency (HCA)). These are completed by all PRPs every year in one of two variants; with larger PRPs completing a longer, more detailed form called the ‘long form’ and smaller PRPs completing the ‘short form’. Up to 2006, the threshold for completing the long form was that the PRP owned or managed at least 250 units or bed spaces of social housing. From 2007 this increased to 1,000 units or bed spaces of social housing. For 2012, the threshold was that the PRP owned at least 1,000 units or bed spaces of social housing or was the parent of a group. For 2013, the threshold was simply owning at least 1,000 units or bed spaces of social housing.
The RSR and SDR data include information on bed spaces as well as self-contained dwellings. In calculating dwelling stock numbers, bed spaces are not included as they do not represent a separate, self-contained dwelling. Dwellings are also reported on the RSR and SDR separately as general needs and supported dwellings (where the occupant requires some form of special facilities or care). Supported dwellings include both Supported Housing and Housing for Older People. Due to the format of the data collection and the need to minimise the burden on data providers of completing the form, it is not possible to separate out bed spaces from self-contained dwellings in all categories. The treatment of the different categories is detailed below.
General needs, long form
In both the RSR and the SDR, data on general needs dwellings provided on the long form are split between bed spaces and self-contained dwellings. Only the self-contained dwellings are included in the numbers published in the Dwelling Stock Estimates.
General needs, short form
In the RSR (prior to 2012), data on general needs dwellings collected on the short form gave a total including bed spaces and self-contained dwellings combined. The short form data represented a small (around 3%) proportion of the general needs stock and bed spaces from the long form data make up less than 1% of the total general needs stock. Due to the small size of the adjustment which would have to be made and having no directly comparable data from which to adjust, short form general needs totals are left unadjusted for bed spaces. In the SDR (from 2012), data on general needs dwellings collected on the short form are split between bed spaces and self-contained dwellings in the same way as for the long form. Again, only the self-contained dwellings are included in the Dwelling Stock Estimates.
Supported, long and short form
In both the RSR and the SDR, for supported dwellings, only a combined bed space and dwellings figure is reported at sub-national level and comprises the short and long form data combined. At a national level, the long form data provide a split between supported bed spaces and self-contained dwellings. This is used to calculate the percentage of long form supported dwellings which are self-contained. The percentage is then used to adjust the sub-national supported dwellings totals to give an estimate of the number of self-contained supported dwellings. For the RSR data (prior to 2012), this adjustment was made for all supported dwellings collectively, but for the SDR data (from 2012), it is made separately for the Supported Housing and Housing for Older People sub-categories.
Prior to 2012, the PRP stock figure from the RSR was then calculated as the total:
PRP Total = Long form self contained general needs stock
- 
    Short form unadjusted general needs stock 
- 
    Combined long and short form supported stock adjusted to give a self-contained only figure. 
From 2012, the PRP stock figure from the SDR is then calculated as the total:
PRP Total = Long form and short form self-contained general needs stock
- Combined long and short form supported stock adjusted to give a self-contained only figure.
For estimates at the local authority district level published in live tables 100 and 115, it is not possible to adjust for bed spaces for all tenures. Therefore, the figures in live tables 100 and 115 will differ from national and regional totals which have had the bed space adjustment.
4.3 Other public sector dwellings
‘Other’ public sector dwellings follow the Census definition of a dwelling and include dwellings owned by any public sector body other than lower-tier local authorities (district councils, unitary authorities, metropolitan district councils and London boroughs) or Private Registered Providers. This category includes dwellings owned by government departments (e.g. Ministry of Defence) and other public sector agencies (e.g. the NHS, the Forestry Commission, the Prison Service or county councils). It includes dwellings that are vacant even if they are scheduled for demolition at a future date.
4.4 Private sector stock
Private sector stock is split into owner-occupied (OO) and private rental sector (PRS). There is no direct measure of either of these tenures due to the difficulty of collecting this private information and the relatively fluid interchange between these two parts of the private dwelling stock. The current methodology calculates an estimate of the PRS using information from the Labour Force Survey (LFS) and the English Housing Survey (EHS). The OO tenure is then calculated as the residual after the other tenures have been removed.
The LFS gives estimates for the PRS. However, the LFS covers occupied dwellings only. The vacancy rate in the PRS tenure has been around 10% for the last 10 years, which compares with a vacancy rate of less than 5% in the OO tenure. To prevent this vacancy rate biasing the PRS estimate, data on vacancy from the EHS is used to make an adjustment. The full methodology is outlined below.
Private rented sector estimates from the Labour Force Survey
Estimates of the PRS are taken from the LFS and smoothed. For past years, the data is smoothed using a weighted average of the previous, current, and following years. For the most recent year, the data is smoothed only with the previous year.
For example, for the year 2023, we take the estimates from the LFS for the PRS for 2022, 2023 and 2024 and form the weighted average as follows:
PRS_occupied_2023 = 0.25 x PRS_LFS_2022 + 0.5 x PRS_LFS_2023 + 0.25 x PRS_LFS_2024
For the year 2024, we take the estimates from the LFS for the PRS for 2023 and 2024 and form the weighted average as follows:
PRS_occupied_2024 = 0.25 x PRS_LFS_2023 + 0.75 x PRS_LFS_2024
Once new data becomes available the previous year will be updated.
Adjusting Private rented sector estimates for occupancy rate using the English Housing Survey
The occupancy rate is calculated as follows:
Occupancy_rate = 1 – EHS_vacancy_rate
The smoothed PRS occupied figure is then adjusted by the occupancy rate to give an estimate of the total PRS sector including vacant properties as follows:
PRS_total = PRS_occupied / Occupancy_rate
This methodology has been used to produce the figures since 2003. Prior to this, no account was taken of vacancy rates in producing the split.
To adjust the PRS_occupied figure for 2020, 2021 and 2022, EHS vacancy rates for 2019 have been used (as it was not possible for EHS surveyors to conduct a full internal inspection of vacant properties in 2020,2021,2022 due to the COVID-19 pandemic). EHS vacancy data is now available for 2023 and 2024. This still enables an estimation of the private rental sector tenure split for 2020, 2021 and 2022 as EHS estimates of the private rental sector vacancy rate in recent years have been comparable (10.0% in 2013, 10.0% in 2014, 10.1% in 2015, 10.4% in 2016, 10.3% in 2017, 10.3% in 2018, 10.3% in 2019, 10.3% in 2023, 10.4% in 2024).
Owner-occupation
The OO tenure can then be calculated by deducting the PRS, local authority, PRP and other public sector values from the total stock.
OO = Total – LA – PRP – Other – PRS
4.5 Dwelling density
Dwelling density is calculated using standard area measurements (SAM) from ONS Geography, which are provided as of 31 December of each year. All measurements provided are ‘flat’ as they do not take into account variations in relief e.g. mountains and valleys. Measurements are given in hectares (10,000 square metres) to 2 decimal places. We use area to mean high water excluding area of inland water, known as land area. This is the Eurostat-recommended approach to compile population density figures.
Dwelling density is calculated as shown below
Dwellings per hectare = Total dwelling stock / Total hectares
5. Definitions
The definitions used in this publication can be found in the Housing statistics and English Housing Survey glossary published by MHCLG.
Dwelling
A home or dwelling in these statistics is defined in line with the Census definition, which defines a dwelling as a self-contained unit of accommodation. Self-containment is where all the rooms (including kitchen, bathroom and toilet) in a household’s accommodation are behind a single door which only that household can use. Non-self-contained household spaces at the same address should be counted together as a single dwelling. Therefore a dwelling can consist of one self-contained household space or two or more non-self-contained household spaces at the same address.
Ancillary dwellings (e.g. ‘granny annexes’) are included provided they are self-contained, pay separate council tax from the main residence, do not share access with the main residence (e.g. a shared hallway) and there are no conditional restrictions on occupancy. Communal establishments, i.e. establishments providing managed residential accommodation, are not counted in overall housing supply. These cover university and college student, hospital staff accommodation, hostels/homes, hotels/holiday complexes, defence establishments (not married quarters) and prisons. However, purpose-built (separate) homes (e.g. self-contained flats clustered into units with 4 to 6 bedrooms for students) are included, with each self-contained unit counted as a dwelling.
Non-permanent (or ‘temporary’) dwellings are included if they are the occupant’s main residence and council tax is payable on them as a main residence. These include caravans, mobile homes, converted railway carriages and houseboats. Permanent Gypsy and Traveller pitches should also be counted if they are, or likely to become, the occupants’ main residence.
6. Revisions policy
This policy has been developed in accordance with the UK Statistics Authority’s Code of Practice for Statistics, see the Ministry of Housing, Communities and Local Government revisions policy for more information.
It covers two types of revisions that the policy covers, as followed:
6.1 Non-scheduled revisions
Where a substantial error has occurred because of the compilation, imputation or dissemination process, the statistical release, live tables, and other accompanying releases will be updated with a correction notice as soon as is practical.
6.2 Scheduled revisions
Scheduled revisions for the dwelling stock estimates are dependent on revisions to the Housing Supply: Net Additional Dwelling statistics and the English Housing Survey statistics. Information on the revisions policy of those statistics can be found in the most recent release of those statistics.
The dwelling stock estimates are calibrated against the census dwelling count on its release every 10 years. Following the 2001 census, the annual figures from 1992 to 2001 were adjusted, with any difference spread evenly across the 10 years since the previous census. This amounted to around 8,000 extra dwellings per year at the England level. Following the 2011 census, the annual figures from 2002 to 2011 were adjusted, with any difference spread evenly across the 10 years since the previous census. This amounted to around 16,000 extra dwellings per year at the England level. Following the 2021 census, the annual figures from 2012 to 2021 were adjusted, with any difference spread evenly across the 10 years since the previous census. This amounted to around 5,900 extra dwellings per year at the England level.These differences are not evenly spread across districts.
The dwelling stock estimates are not the source for the local authority council taxbase in England. This is sourced from the number of dwellings liable for council tax on the Valuation Office Agency valuation list.
6.3 Revisions in this release
Details of revisions in this release will be provided in the underlying data sources revisions policy.
7. Other information
7.1 Uses of the data
The dwelling stock estimates are used as evidence in policy making by both central and local government. These estimates are important because they show how the housing stock is used and how this changes year on year. The data is also used in the development and production of other government statistics such as the English Housing Survey and by the Office for National Statistics for the Consumer Price Index including Owner Occupiers’ Housing costs (OOH). Outside of government, the dwelling stock estimates are used by the finance and investment industries, for example to help develop a picture of demographic trends. External users include the Charter Institute of Housing’s UK Housing Review which compiles figures for England with comparable numbers from the other UK countries. Other users include local authorities, the Bank of England, Eurostat, and the European Central Bank.
7.2 Related Statistics
The Ministry of Housing, Communities and Local Government is part of a cross-government working group, including devolved administrations and the Office of National Statistics, working to improve the trustworthiness, quality and value of housing and planning statistics across the UK. This working group has published an action plan to make the planned improvements on house and planning statistics clear and transparent to users.
Details of this work and how you can provide feedback are available via the Government Statistical Service website.
Related statistics are detailed below. Further information can be found in the separate statistical release for each source which can be found at the links below.
Housing supply: net additional dwellings
The Ministry of Housing, Communities and Local Government publishes annual National Statistics on net additional dwellings based on local authority estimates of gains and losses of dwellings during each year. The Housing supply: net additional dwellings (formerly known as Net supply of housing) statistics show the absolute change in dwelling stock between 1 April and 31 March the following year. They include the number of new build permanent dwellings; plus the net gain from dwelling conversions; plus the net gain of non-dwellings brought into residential use; plus net additions from other gains and losses to the dwelling stock (such as mobile and temporary dwellings); less any demolitions. These annual statistics provide a more comprehensive but less timely measure of total housing supply in England than the new build dwelling statistics below. Each year the annual net additional dwellings is added to the previous year’s dwelling stock estimates to produce the latest year’s dwelling stock estimates.
Housing supply: indicators of new supply
The Ministry of Housing, Communities and Local Government publishes quarterly National Statistics on new build starts and completions based on quarterly data returns by local authorities, the National House-Building Council (NHBC) and other independent approved building control inspectors. New house building completions are the largest component of housing supply. These quarterly statistics provide a more timely, but less comprehensive measure of total housing supply in England. The quarterly Housing supply: indicators of new supply statistical series is separate from but complementary to the annual Housing supply: net additional dwellings series. Completion figures from the quarterly Housing supply: indicators of new supply series are not used in the Housing supply: net additional dwellings statistics. Instead, a separate set of data on the new build completions component of housing supply is collected as part of the overall annual Housing supply: net additional dwellings data collection. The Housing supply: indicators of new supply completion statistics can instead be considered an important leading indicator of the annual net additional dwellings statistics.
Affordable housing supply
The Ministry of Housing, Communities and Local Government publishes annual National Statistics on affordable housing supply which includes both new build supply and acquisitions for social and affordable rent and low-cost home ownership. These figures are ‘gross’ in that they do not take account of any losses from the affordable housing sectors, for example through demolitions, sales or transfers to the private sector.
Council tax valuation lists
The Valuation Office Agency compiles and maintains lists of all domestic properties in England and Wales to support the collection of council tax. These lists are constantly updated to reflect the creation of new dwellings and losses of dwellings. The Valuation Office Agency also compiles and maintains lists of non-domestic rating properties in England and Wales to support the collection of business rates. These lists are also constantly updated to reflect the creation and loss of non-domestic rating stock. To note, there is a flow of existing stock between both lists (for example, a non-domestic rated self-catering property may change to a Council Tax valuation list dwelling, and vice versa). The Valuation Office Agency’s definition of a dwelling differs somewhat from that used by the census, which the Ministry of Housing, Communities and Local Government net additional dwellings and dwelling stock estimates statistics use (see ‘Definitions’ section above). The census definition does not include communal dwellings, although these would be found on the council tax list. Dwellings are likely to only be registered on the Council Tax valuation list when they become occupied, whilst they should feature in the net supply statistics as soon as they are ready for occupation. It is also possible that the Council Tax valuation list will count houses in multiple occupation differently and include dwellings which have been built or converted outside the planning regime.
The Ministry of Housing, Communities and Local Government’ previously published vacant dwellings table (live table 615) brings together figures on all vacant dwellings and all long-term vacant dwellings in England at local authority district level from 2004 (when records began). This is drawn from several separately published sources. The England figures have been previously published within the Council Taxbase statistics. The Council Tax Base reports on dwellings on the Council Tax list, and whether they are receiving discounts or are being charged premiums. This includes dwellings that have been reported as empty (ie unoccupied and unfurnished) for the purposes of council tax, and so may be subject to a discount or not, charged a premium or fall into an exempt category. The all vacants figures will also include properties that have a council tax exemption. The data are reported from all local authorities and taken as a snapshot of their Council Tax administration system in October.
In August 2024, the Office for National Statistics published an article on the comparability of empty home statistics in England and Wales, to explain which statistics are most suitable for different purposes and why differences occur. This included the Census, the Council Tax Base Data and the English Housing Survey. The Office for National Statistics recommended the use of the Council Tax data for England and Wales for the latest estimates of empty homes and trends over time to inform analysis of housing availability.
New Homes Bonus
The New Homes Bonus allocates grants to local authorities according to the number of new homes delivered and empty homes brought back into use in their area. The growth in their council taxbase is used as a proxy measure for the number of new homes delivered since this provides information about council tax bands which are required as part of the calculation of New Homes Bonus allocations. The number of long-term empty homes in each area are also collected as part of the council tax system.
As the New Homes Bonus is based on council tax data, which is itself derived from the Valuation Office Agency’s valuation list, it is collected using the same, broader definition of a dwelling as used by the Valuation Office Agency (see ‘Council tax valuation lists’ above). The council taxbase data return is made by local authorities to the Ministry of Housing, Communities and Local Government in November giving details of their council tax base in September. Therefore, the period over which the change in taxbase is measured for the New Homes Bonus (the year to September) is different from the period over which the housing supply is measured (the year to April). The combination of definitional differences and timing means that it is not possible to reconcile the New Homes Bonus numbers fully to the National Statistics on Housing supply: net additional dwellings and on Housing supply: indicators of new supply. The different sources will inevitably give different figures, though trends over time are likely to be similar.
Users of housing supply statistics should note that the New Homes Bonus figures are a by-product of the data used to administer the council tax system and are not primarily designed as a measure of housing supply. The National Statistics on Housing supply: net additional dwellings and on Housing supply: indicators of new supply are designed to give a comprehensive measure of housing supply which can be used to make consistent comparisons over time. They have been assessed and endorsed by the UK Statistics Authority.
Energy Performance Certificates
A related source of information on new housing supply is the data collected by the Ministry of Housing, Communities and Local Government on Energy Performance Certificates (EPC). These relate to new build and transactions of existing dwellings. New build can be identified separately, but conversions count as new domestic properties for EPC purposes (e.g. office conversions). Therefore, the EPC definition of new domestic properties is broader than Housing supply: indicators of new supply and is closer to Housing supply: net additional dwellings.
7.3 Devolved administration statistics
The Ministry of Housing, Communities and Local Government is responsible for collecting and publishing Dwelling Stock Estimates for England. The dwelling stock data are produced and published separately for Scotland, Wales and Northern Ireland.
Dwelling stock estimates for the devolved administrations of the UK were previously included alongside the England statistics. However, these tables have been discontinued as responsibility to produce United Kingdom, Great Britain and collation of devolved administration dwelling stock estimate tables has now transferred to the Office for National Statistics.
Comparability between the countries of the UK
In this section, the consistency of the data sources and methods for producing Dwelling Stock Estimates for each of the countries of the UK is summarised. This is not an exhaustive account of the methods used in each country. For full details please refer to their respective statistical releases.
In England, the dwelling stock statistics use the Census 2011 as a baseline and applies annual net changes to stock as measured by the related Housing supply: net additional dwellings statistics. Some imputation of the net additional dwellings figures is necessary for any local authorities that did not supply data through the Housing Flows Reconciliation (HFR) form. This generally accounts for around 1% of annual net supply. As a basis for imputation, the ratio of the number of house building completions on quarterly Local Authority house building returns (P2) to the net additions figure is calculated at regional level, using data from all local authorities that finalised their HFR return. For local authorities which failed to submit a HFR return, this ratio is applied to the number of house building completions reported on their P2 quarterly house building returns for the financial year. Due to the differing way that data is collected in London, no imputation was performed for London as the Greater London Authority informed the department that all London Boroughs had supplied data. This should not lead to any positive or negative bias in the final figures.
In Scotland, council tax data are used. This leads to a slight definitional mismatch with the rest of the UK as council tax data includes certain extra dwelling types. Evidence from comparisons in England suggests that the inclusion of such extra dwelling types probably increases estimates of the Scottish dwelling stock by less than 1%, although this proportion may differ between Scotland and England.
In Wales, the approach is very similar to that in England, using the Census and adding a measure of net supply for each intervening year. However, there may be a small negative bias in the net supply estimate for Wales compared to the rest of the UK since they do not include new builds certified by Approved Inspectors and they have no way of incorporating gains or losses due to Change of Use.
In Northern Ireland, like Scotland, administrative data from a tax system is used for total stock. No substantial definitional differences or biases have been detected.
The methodology used for the tenure breakdown of dwelling stock is similar for all devolved administrations. Due to the nature of the social housing sector, data can be collected directly from Private Registered Providers (PRP) and local authorities (LA) who own and manage the stock. The total private sector is then derived by deducting full counts for the social tenures from the total estimate.
Private = Total – Social (PRP + LA)
The private stock is then split into owner-occupied and private rental using proportions estimated from a large government survey. This is done slightly differently in England from the other countries of the UK, with extra account taken of the much higher vacancy rate in the private rental sector. For further details see the ‘Methodology’ section above.
7.4 User engagement
Users are encouraged to provide feedback on how these statistics are used and how well they meet user needs. Comments on any issues relating to this statistical release are welcomed and encouraged. Responses should be addressed to the “Public enquiries and Responsible Statistician” contact given in the “Enquiries” section on the release.
Please refer to the Department’s engagement strategy to see how we meet the needs of statistics users.
8. Enquiries
Media enquiries: 0303 444 1209
Email: NewsDesk@communities.gov.uk
Public enquiries and Responsible Statistician: Ollie Jacob
Email: housing.statistics@communities.gov.uk
Information on Official Statistics is available via the UK Statistics Authority website.
Information about statistics at MHCLG is available via the Department’s website.
- 
      National Statistics are accredited official statistics. Accredited official statistics are called National Statistics in the Statistics and Registration Service Act 2007. Please see the Office for Statistics Regulation website for further details. ↩ 
- 
      Our statistical practice is regulated by the Office for Statistics Regulation (OSR). OSR sets the standards of trustworthiness, quality and value in the Code of Practice for Statistics that all producers of official statistics should adhere to. You are welcome to contact us directly with any comments about how we meet these standards. Alternatively, you can contact OSR by emailing regulation@statistics.gov.uk or via the OSR website. ↩ 
